Proven
The Decentralized Verification Layer
视频




技术栈
描述
Proven: The Decentralized Verification Layer
AI writes the code. We make sure it doesn’t break. Proven is a Bittensor subnet that automates high-assurance software testing by crowdsourcing adversarial QA engineers to perform Black-Box Mutation Testing on live applications.
The Problem: The Verification Gap
As Large Language Models drive the cost of code generation to zero, the bottleneck in software development has shifted entirely to verification. Developers blindly accept AI-generated code, introducing subtle logical bugs. Worse, relying on the same AI to write the unit tests results in "hallucinated correctness." Furthermore, enterprises cannot upload their proprietary source code to public LLMs for auditing due to strict IP leakage risks.
The Solution: Audit-as-a-Service
Proven establishes a decentralized marketplace that operates on Specifications, not Source Code. By decoupling the requirement from the implementation, Proven allows companies to receive rigorous End-to-End (E2E) test suites without ever sharing their private repositories.
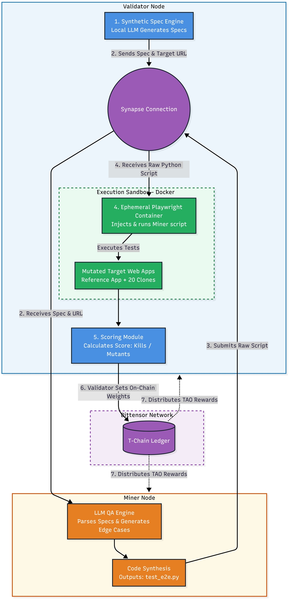
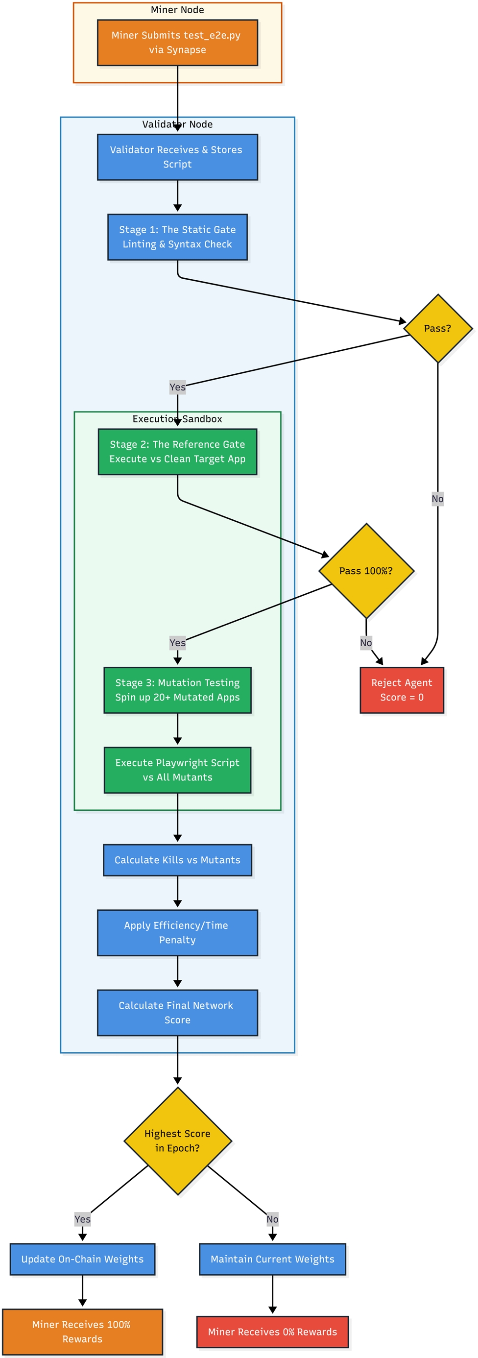
How it Works (The Mutant Gauntlet):
Synthetic Task Generation: Validators use local, open-weight LLMs to dynamically generate synthetic software specifications across diverse domains.
Miner Test Synthesis: Miners act as "Software Detectives," parsing the specs to synthesize raw Python Playwright E2E automation scripts designed to find edge cases.
Black-Box Mutation Testing: The Validator spins up 20+ "Mutated" Docker containers—versions of the target app with deliberate backend and frontend bugs injected. Miners are evaluated and rewarded strictly on their "Kill Ratio" (their ability to successfully detect and fail the mutated bugs).
Fig.1. The Proven Subnet Architecture: Interaction between Miners, Validators, and the Network.

Fig. 2. The Proven Validator Workflow: From Submission to Black-Box Mutation Scoring.

Business Impact:
Proven provides an autonomous QA dashboard for Web2 and Web3 enterprises. By seamlessly generating exhaustive E2E test suites, we replace manual QA bottlenecks with a decentralized swarm of adversarial engineers.
Resource Link:
Business Pitch Deck: https://www.canva.com/design/DAHCPC7J3rg/cCkTskz7I_VMK6EM6uepWg/view?utm_content=DAHCPC7J3rg&utm_campaign=designshare&utm_medium=link2&utm_source=uniquelinks&utlId=h3430345925
Proposal: https://drive.google.com/file/d/18bXTxQ5NvdK9MkTc_QmOxCPTtbdaofc9/view?usp=sharing
X/Twitter Introductory Post: https://x.com/Kimchii73/status/2026676517858873848
All Resources (Proposal, Slides, Architecture Diagram): https://drive.google.com/drive/folders/1hXHZTvSwvSzjWTS0tnULV9o_LxlGLAyn?usp=sharing
本次黑客松进展
Create whitepaper and explanation video